Skip to content

Mediation docs

Concepts

  • DIDComm Message Forwarding - Sending an encrypted message to its recipient by first sending it to a third party responsible for forwarding the message on. Message contents are encrypted once for the recipient then wrapped in a forward message encrypted to the third party.
  • Mediator - An agent that forwards messages to a client over a DIDComm connection.
  • Mediated Agent or Mediation client - The agent(s) to which a mediator is willing to forward messages.
  • Mediation Request - A message from a client to a mediator requesting mediation or forwarding.
  • Keylist - The list of public keys used by the mediator to lookup to which connection a forward message should be sent. Each mediated agent is responsible for maintaining the keylist with the mediator.
  • Keylist Update - A message from a client to a mediator informing the mediator of changes to the keylist.
  • Default Mediator - A mediator to be used with every newly created DIDComm connection.
  • Mediation Connection - Connection between the mediator and the mediated agent or client. Agents can use as many mediators as the identity owner sees fit. Requests for mediation are handled on a per connection basis.
  • See Aries RFC 0211: Coordinate Mediation Protocol for additional details on message attributes and more.

Command Line Arguments

  • --open-mediation - Instructs mediators to automatically grant all incoming mediation requests.
  • --mediator-invitation - Receive invitation, send mediation request and set as default mediator.
  • --mediator-connections-invite - Connect to mediator through a connection invitation. If not specified, connect using an OOB invitation.
  • --default-mediator-id - Set pre-existing mediator as default mediator.
  • --clear-default-mediator - Clear the stored default mediator.

The minimum set of arguments required to enable mediation are:

aca-py start ... \
    --open-mediation

To automate the mediation process on startup, additionally specify the following argument on the mediated agent (not the mediator):

aca-py start ... \
    --mediator-invitation "<a multi-use invitation url from the mediator>"

If a default mediator has already been established, then the --default-mediator-id argument can be used instead of the --mediator-invitation.

DIDComm Messages

See Aries RFC 0211: Coordinate Mediation Protocol.

Admin API

  • GET mediation/requests
  • Return a list of all mediation records. Filter by conn_id, state, mediator_terms and recipient_terms.
  • GET mediation/requests/{mediation_id}
  • Retrieve a mediation record by id.
  • DELETE mediation/requests/{mediation_id}
  • Delete mediation record by id.
  • POST mediation/requests/{mediation_id}/grant
  • As a mediator, grant a stored mediation request and send granted message to client.
  • POST mediation/requests/{mediation_id}/deny
  • As a mediator, deny a stored mediation request and send denied message to client.
  • POST mediation/request/{conn_id}
  • Send a mediation request to connection identified by the given connection ID.
  • GET mediation/keylists
  • Returns key list associated with a connection. Filter on client for keys mediated by other agents and server for keys mediated by this agent.
  • POST mediation/keylists/{mediation_id}/send-keylist-update
  • Send keylist update message to mediator identified by the given mediation ID. Updates contained in body of request.
  • POST mediation/keylists/{mediation_id}/send-keylist-query
  • Send keylist query message to mediator identified by the given mediation ID.
  • GET mediation/default-mediator (PR pending)
  • Retrieve the currently set default mediator.
  • PUT mediation/{mediation_id}/default-mediator (PR pending)
  • Set the mediator identified by the given mediation ID as the default mediator.
  • DELETE mediation/default-mediator (PR pending)
  • Clear the currently set default mediator (mediation status is maintained and remains functional, just not used as the default).

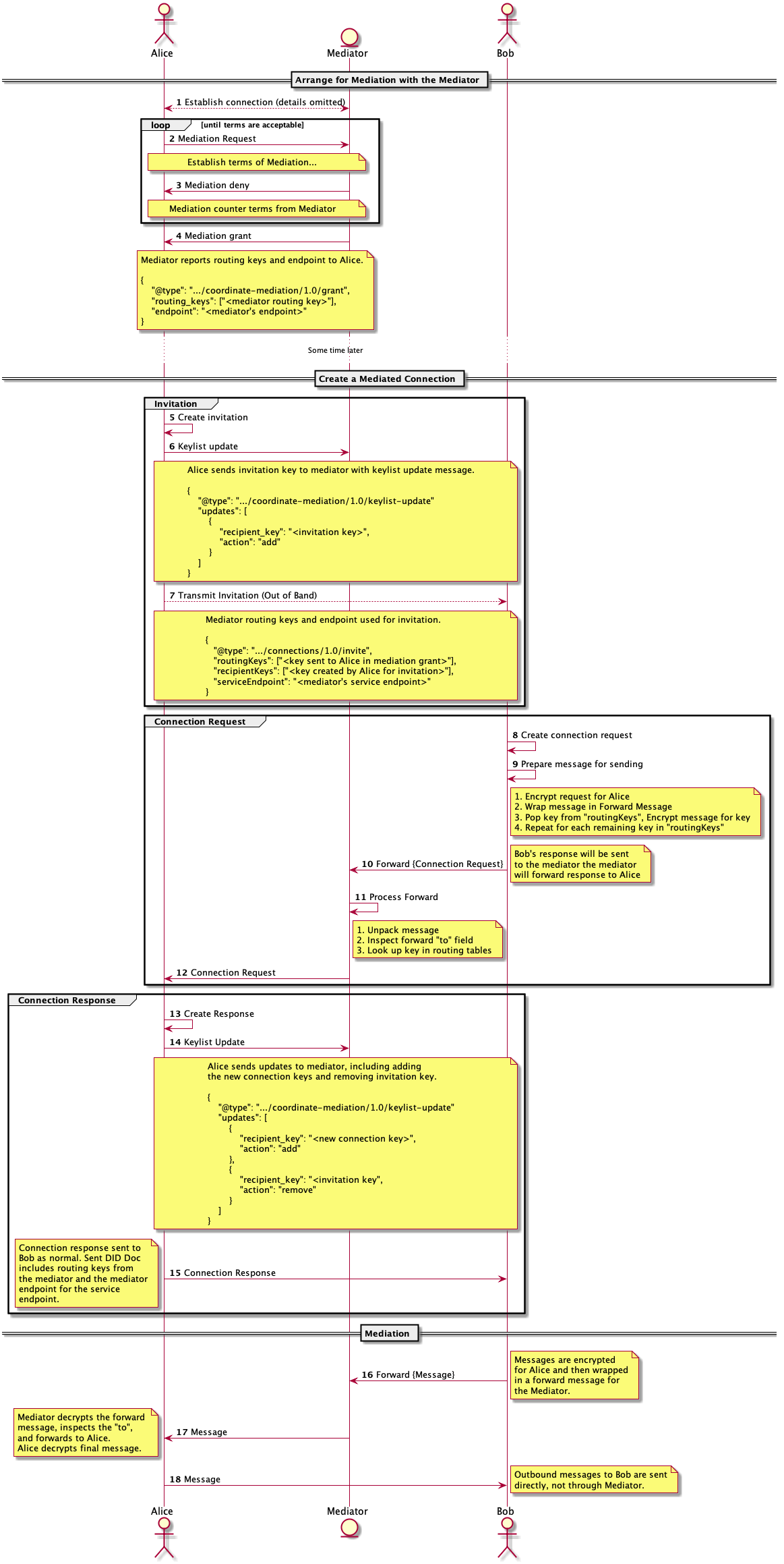
Mediator Message Flow Overview

Mediator Message Flow

Using a Mediator

After establishing a connection with a mediator also having mediation granted, you can use that mediator id for future did_comm connections. When creating, receiving or accepting an invitation intended to be Mediated, you provide mediation_id with the desired mediator id. if using a single mediator for all future connections, You can set a default mediation id. If no mediation_id is provided the default mediation id will be used instead.