Mediation docs¶
Concepts¶
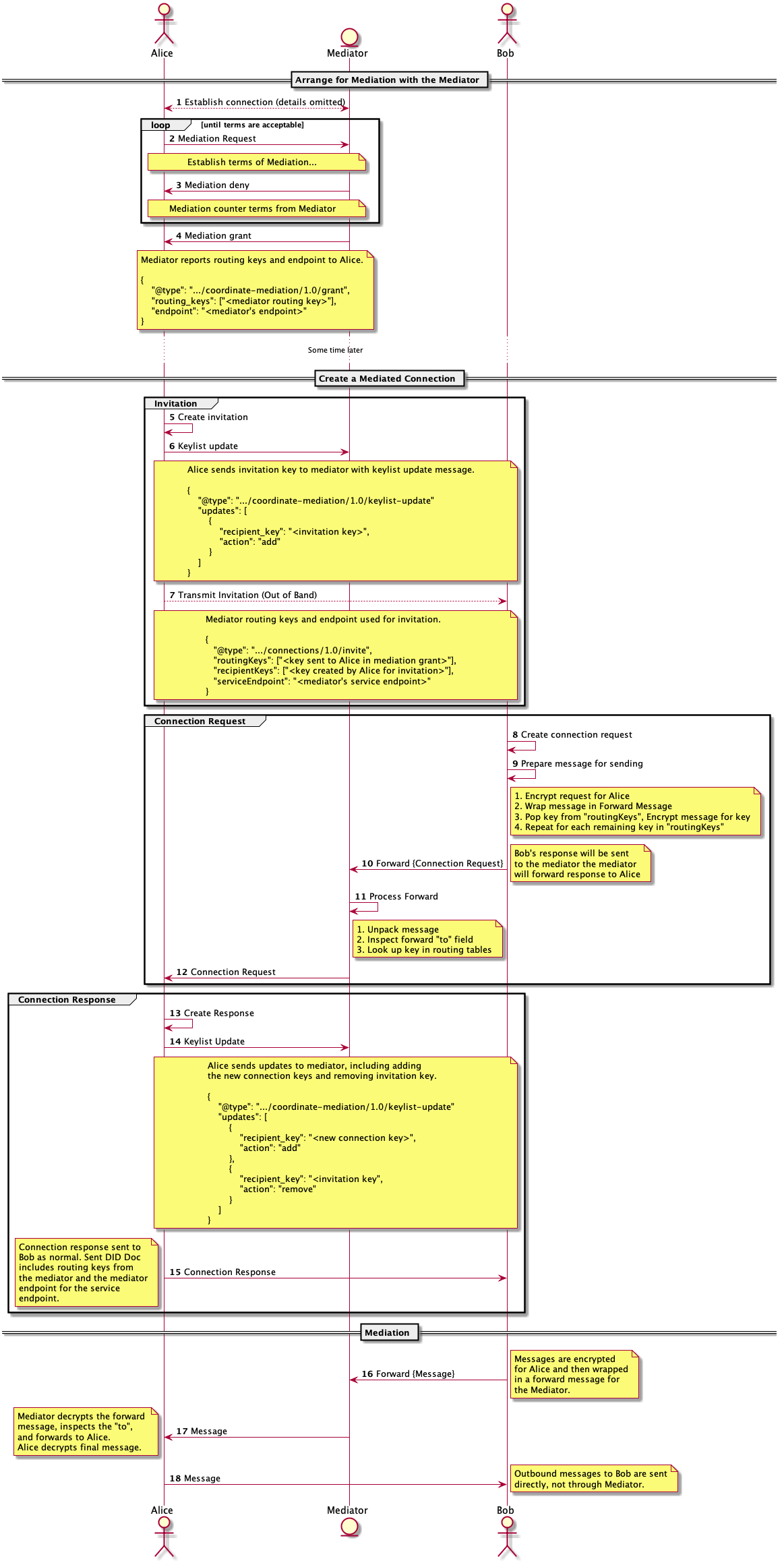
- DIDComm Message Forwarding - Sending an encrypted message to its recipient by first sending it to a third party responsible for forwarding the message on. Message contents are encrypted once for the recipient then wrapped in a forward message encrypted to the third party.
- Mediator - An agent that forwards messages to a client over a DIDComm connection.
- Mediated Agent or Mediation client - The agent(s) to which a mediator is willing to forward messages.
- Mediation Request - A message from a client to a mediator requesting mediation or forwarding.
- Keylist - The list of public keys used by the mediator to lookup to which connection a forward message should be sent. Each mediated agent is responsible for maintaining the keylist with the mediator.
- Keylist Update - A message from a client to a mediator informing the mediator of changes to the keylist.
- Default Mediator - A mediator to be used with every newly created DIDComm connection.
- Mediation Connection - Connection between the mediator and the mediated agent or client. Agents can use as many mediators as the identity owner sees fit. Requests for mediation are handled on a per connection basis.
- See Aries RFC 0211: Coordinate Mediation Protocol for additional details on message attributes and more.
Command Line Arguments¶
--open-mediation- Instructs mediators to automatically grant all incoming mediation requests.--mediator-invitation- Receive invitation, send mediation request and set as default mediator.--mediator-connections-invite- Connect to mediator through a connection invitation. If not specified, connect using an OOB invitation.--default-mediator-id- Set pre-existing mediator as default mediator.--clear-default-mediator- Clear the stored default mediator.
The minimum set of arguments required to enable mediation are:
To automate the mediation process on startup, additionally specify the following argument on the mediated agent (not the mediator):
If a default mediator has already been established, then the --default-mediator-id argument can be used instead of the --mediator-invitation.
DIDComm Messages¶
See Aries RFC 0211: Coordinate Mediation Protocol.
Admin API¶
GET mediation/requests- Return a list of all mediation records. Filter by
conn_id,state,mediator_termsandrecipient_terms. GET mediation/requests/{mediation_id}- Retrieve a mediation record by id.
DELETE mediation/requests/{mediation_id}- Delete mediation record by id.
POST mediation/requests/{mediation_id}/grant- As a mediator, grant a stored mediation request and send
grantedmessage to client. POST mediation/requests/{mediation_id}/deny- As a mediator, deny a stored mediation request and send
deniedmessage to client. POST mediation/request/{conn_id}- Send a mediation request to connection identified by the given connection ID.
GET mediation/keylists- Returns key list associated with a connection. Filter on
clientfor keys mediated by other agents andserverfor keys mediated by this agent. POST mediation/keylists/{mediation_id}/send-keylist-update- Send keylist update message to mediator identified by the given mediation ID. Updates contained in body of request.
POST mediation/keylists/{mediation_id}/send-keylist-query- Send keylist query message to mediator identified by the given mediation ID.
GET mediation/default-mediator(PR pending)- Retrieve the currently set default mediator.
PUT mediation/{mediation_id}/default-mediator(PR pending)- Set the mediator identified by the given mediation ID as the default mediator.
DELETE mediation/default-mediator(PR pending)- Clear the currently set default mediator (mediation status is maintained and remains functional, just not used as the default).
Mediator Message Flow Overview¶

Using a Mediator¶
After establishing a connection with a mediator also having mediation granted, you can use that mediator id for future did_comm connections.
When creating, receiving or accepting an invitation intended to be Mediated, you provide mediation_id with the desired mediator id. if using a single mediator for all future connections, You can set a default mediation id. If no mediation_id is provided the default mediation id will be used instead.